Editare Traducere

Top  Previous  Next

Editare Traducere

BrowseBlueLeft BrowseBlueRight

Se pot traduce meniurile şi butoanele din WinArhi pentru a putea fi folosite de utilizatorii care nu vorbesc limba română. Pentru aceasta, prima dată selectați din meniul Start limba pe care doriți să traduceți, de exemplu, limba italiană:

 

traducere editare traducere

 

 

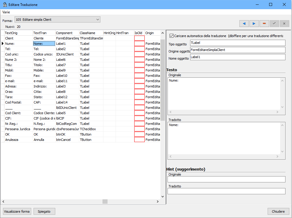
Formă - se alege elementul (fereastra) pentru care se doreşte editarea traducerilor;

 

New - textele nou aparute;

 

AutoChange sau Preia automat traducerea - dacă este bifat sau trecut "X" se preiau textele din traducerea originală a WinArhi-ului;

 

TextOrig - denumirea originală a obiectului;

 

TextTran - textul tradus;

 

HintOrig - denumirea originală a hint-ului (indicaţia care apare la pozitionarea cursorului mouse-ului asupra diverselor elemente din fereastră);

 

HintTran - textul tradus al hint-ului;

 

Component - numele componentei din WinArhi la care se face traducerea;

 

ClassName - utilizată intern;

 

Origin - utilizată intern;

 

IsOld - utilizată intern;

 

traducere editare traducere buton afiseaza forma - momentan indisponibil;

 

traducere editare traducere buton desfasurat - afisează desfăşurat fereastra de editare a traducerii.

 

Diverse:

 

Caută - caută un text anume;

 

Caută următorul la fel - caută urmatorul text care este identic cu cel selectat;

 

Caută următorul cu număr caractere diferit- caută urmatorul text cu numărul de caractere diferit față de cel selectat;

 

Exportă toate în format Excel - exportă toate formele în format Excel, este folositor pentru a se putea face traducerea fără a depinde în prealabil de WinArhi;

 

Exportă toate în format Excel combinând cu alt fișier Excel - exportă toate formele în format Excel, este folositor pentru a se putea face traducerea fără a depinde în prealabil de WinArhi;

 

Exportă forma selctatată în format Excel - exportă doar forma selectată în format Excel, este folositor pentru a se putea face traducerile fără a depinde în prealabil de WinArhi;

 

Exportă machete rapoarte în format Execel - exportă doar forma machetelor de rapoarte  în format Excel, este folositor pentru a se putea face traducerile fără a depinde în prealabil de WinArhi;

 

Șterge articole vechi - șterge articolele care nu mai sunt folosite în prealabil de versiunea respectiva de WinArhi;

 

Importa din format Excel - importa formele care au fost exportate inițial și traduse.

 

!!! Important este ca formatul fișierului exportat, inclusiv coloanele existente, sa rămână intacte. Singura coloana ce se va modifica este ”Translated”.